BT Business offers a digital-first app and portal experience for customers to view usage, manage and download bills, and purchase extras such as Apple Music.
Weekly users
Call centre savings
First UK network
App Store rating
From the business perspective there are two charge types: monthly recurring and out-of-allowance. We categorised charges using customer-friendly language to clarify what they’re being charged for.
Using these categories, we designed clearer app and portal experiences while accommodating legacy billing back-end constraints.
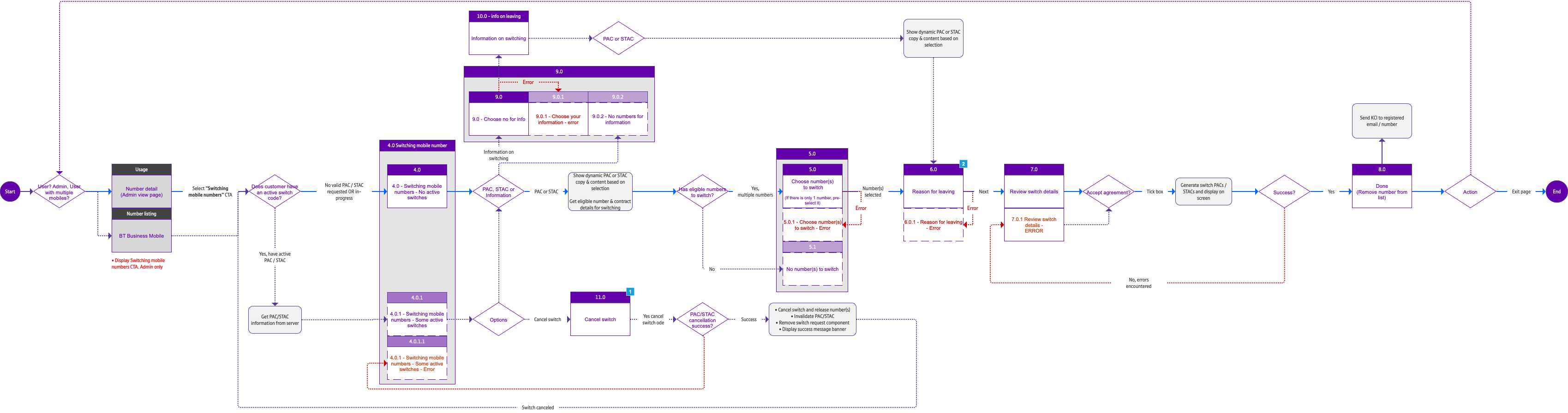
Additional screen designs for key features in the mobile app.



The web portal grants access to additional features.




*Estimate figure based on £10 per call.